HENNGE株式会社は4月16日、クラウドセキュリティサービス「HENNGE One」で、従来型VPNの脆弱性を根本から解消する新サービス「HENNGE Mesh Network」を提供すると発表した。
「HENNGE One」は組織の生産性向上を実現するクラウドセキュリティサービスで、複数のシステムIDをまとめて保護し安全で効率的な働き方を実現する「Identity Edition」、組織内に散在するデータの意図せぬ情報漏えいを防止する「DLP Edition」、テクノロジー、人、プロセスの全方位で組織をサイバー攻撃から守る「Cybersecurity Edition」の3つのEditionを提供している。
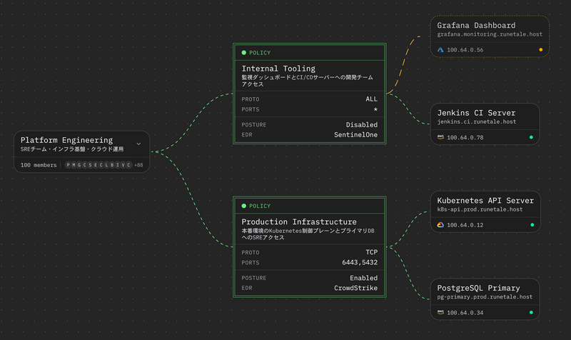
「HENNGE Mesh Network」は、情報システム部門がネットワークのコントロールを取り戻し、脱・従来型VPN、ゼロトラストの実現を支援し、下記の3つの特長がある。
1.VPN機器の脆弱性から解放し、アタックサーフェスを最小化
ランサムウェアなどの攻撃の入り口になりやすいVPNゲートウェイなどの機器を廃止し、エンドポイント(端末)間でメッシュ状の通信を確立するゼロトラスト型のネットワークを構成。外部からの攻撃対象となるアタックサーフェスを必要最小限にすることで、脆弱性の対応に追われる情報システム部門担当者の負担を軽減。
2.「マイクロセグメンテーション」による横展開の阻止
物理的なルータの設定を変更することなく、ソフトウェア上で通信範囲を細かく分割する「マイクロセグメンテーション」に対応。下記の機能で悪意を持った攻撃に伴う横展開を阻止。
最小権限の原則:ユーザーIDやグループ単位で業務に必要なリソースのみにアクセス権を限定。
被害の極小化:1台のPC端末が感染しても、攻撃者が他のサーバや端末へ移動することをソフトウェアによる制御で防ぐ。
3.Identity Editionとの連携によるガバナンス
ID管理機能とのシームレスな連携:シングルサインオン(SSO)を中核とするHENNGE One Identity Editionのネットワークサービスとして提供。ID管理とネットワーク制御が完全に連動し、ITのガバナンスを保つ。
わかりやすく容易な操作性:アクセス経路の設定は、ブラウザ上のダッシュボードから数クリックで完結。
「HENNGE Mesh Network」は、「HENNGE One」のIdentity Edition内のサービスとして、2026年10月以降の提供を予定している。

